Thank you Page Upsells
UpsellWP’s Thank You Page campaigns let you display targeted offers or messages after purchase. This guide covers creating and optimizing campaigns to boost upsells and enhance customer engagement.
Introduction:
A "Thank you Page Upsell" refers to a marketing strategy where a business offers additional products to a customer immediately after they've made a purchase.
This approach leverages the positive sentiment of a "thank you" moment to entice the customer to consider enhancing their original purchase or exploring related offerings. It aims to increase the average order value and customer satisfaction by presenting relevant product options.
This user guide explains how to create a Thank you Page Upsell Campaign using UpsellWP.
Example scenarios:
Show related products on the thank you page with 10% off
Showcase upsell products on the thank you page
Please note that before proceeding, you must have installed and activated the Checkout Upsell. It is important to note that this feature requires the PRO version.
Now, let's take a closer look at the scenarios in detail.
Example 1: Show related products on the thank you page with 10% off
In this scenario, when a customer places an order, products related to that order will be shown in the "You may also like" section of the Thank You Page immediately after the order is placed by customers with 10% off. This encourages customers to shop more and increases the chance of additional purchases.
To create this campaign, follow these steps
Creating a Campaign
Go to WordPress dashboard -> UpsellWP -> click on the button "Create New Campaign"
Choose "Thank you Page Upsells"
Here is the screenshot of the Campaign that follows,

Details of configurations are:
Step 1: Give a title for the campaign. For example: The thank you page upselling
Step 2: Then choose the product suggestion method as "Use Related Products" since we are displaying related products based on the order placed on the thank you page.
Options available in product suggestion methods are:
Use Related Products: With this option, we make use of WooCommerce's Related Products feature. It figures out which products are related to the one you just bought by looking at things like the same tags or categories. So, for example, if you buy a bag, after you finish your order, you'll see other bag-related products on the Thank You Page.
Use Cross-Sell Products: When you choose this option, we'll show you products that are set as "Cross-Sell" in the "Linked Products" section on the product creation page.
Use Upsell Products: When you choose this option, we'll show you products that are set as "Upsell" in the "Linked Products" section on the product creation page.
Specific Products: With this option, we can display specific products chosen here.
Use Recommendation Engine: https://docs.upsellwp.com/setup-and-customisation/recommendation-engine
Step 3: Choose the “Discount Type” as Percentage discount and set the value as 10. You also have the option to choose other discount types as Fixed cart discounts.
Step 4: You can also add Additional Conditions for the Campaign (if required).
Step 5: Click on “SAVE” once we have successfully created the Campaign.
Now, as soon as customers place their order, they'll see Related Products displayed on the Thank You Page.
Screenshot of Thank you Page showing the Thank you Page Upsell:

Example 2: Showcase upsell products on the thank you page with a 10% discount
In this scenario, when a customer makes a purchase, we will display upsell products related to the purchased item in the "You may also like" section of the Thank You Page with a 10% discount right after the order is placed by customers. This encourages customers to make additional purchases and increases sales.
To create this campaign, follow these steps
Creating a Campaign
Go to WordPress dashboard -> UpsellWP -> click on the button "Create New Campaign"
Choose "Thank you Page Upsells"
Here is the screenshot of the Campaign that follows,

Details of configurations are:
Step 1: Give a title for the campaign. For example: Thank you page upsell 2
Step 2: Then choose the product suggestion method as "Use Upsell Products" since we are displaying upsell products based on the order placed on the thank you page.
Options available in product suggestion methods are:
Use Related Products - With this option, we make use of WooCommerce's Related Products feature. It figures out which products are related to the one you just bought by looking at things like the same tags or categories. So, for example, if you buy a bag, after you finish your order, you'll see other bag-related products on the Thank You Page.
Use Cross-Sell Products - When you choose this option, we'll show you products that are set as "Cross-Sell" in the "Linked Products" section on the product creation page.
Use Upsell Products - When you choose this option, we'll show you products that are set as "Upsell" in the "Linked Products" section on the product creation page.
Specific Products: With this option, we can display specific products chosen here.
Use Recommendation Engine: https://docs.upsellwp.com/setup-and-customisation/recommendation-engine
Step 3: Choose the “Discount Type” as Percentage discount and set the value as 10. You also have the option to choose other discount types as Fixed cart discounts.
Step 4: You can also add Additional Conditions for the Campaign (if required).
Step 5: Click on “SAVE” once we have successfully created the Campaign.
Now, as soon as customers place their order, they'll see Upsell Products displayed on the Thank You Page.
Screenshot of Thank you Page showing the Thank you Page Upsell:

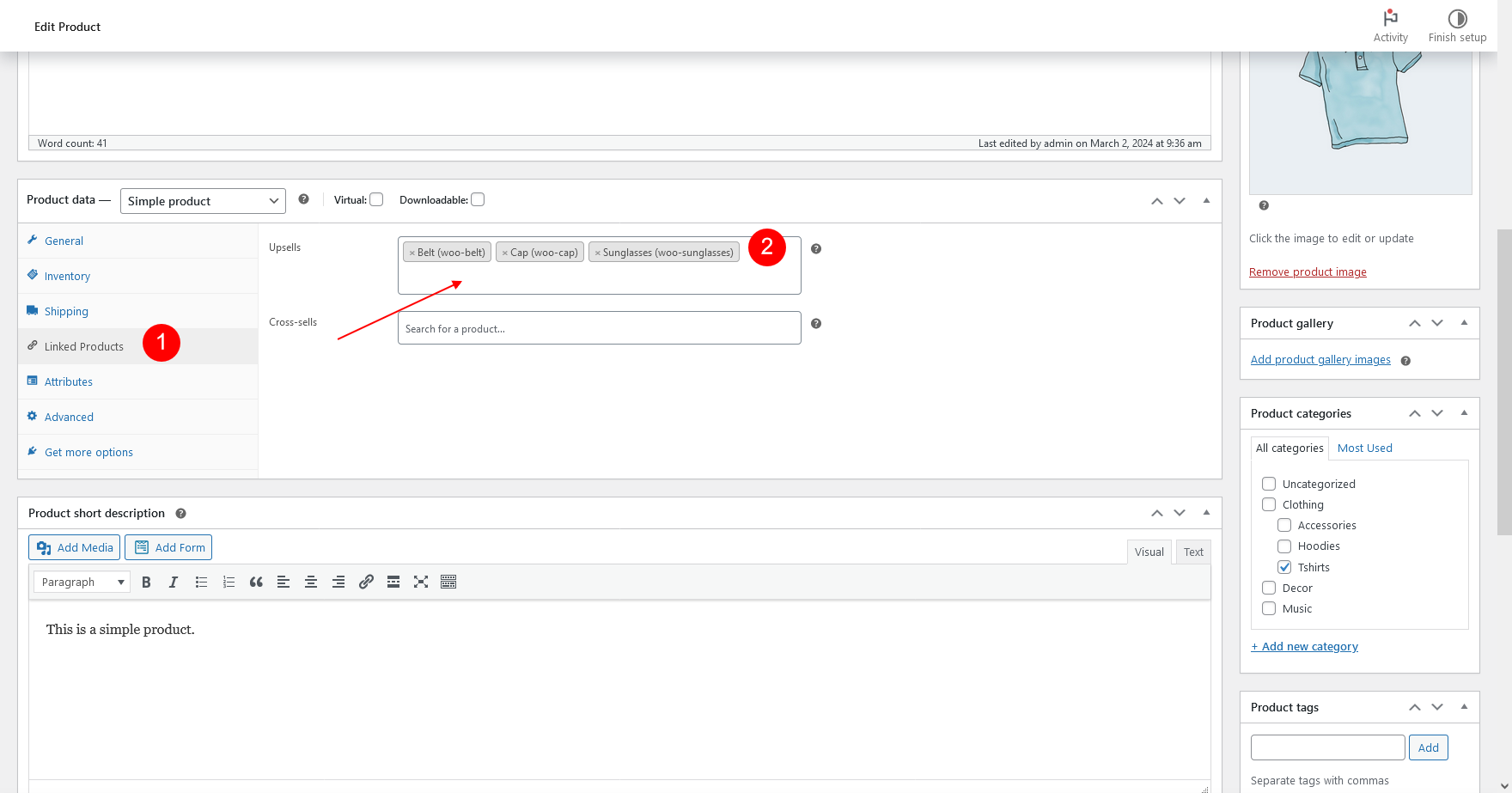
Note:
Screenshot showing where the Cross-Sell and Upsell products are configured:

If the product isn't showing up on the Thank You Page, please double-check that you've chosen the Cross-sell/Upsell products within WooCommerce -> Products (during product setup). This way, when a customer buys an item and completes the purchase, the related Cross-sell/Upsell products will appear on the Thank You Page through the Thank You Page Upsells Campaign.
If the product isn't showing up on the Thank You Page, please double-check that you've chosen the Cross-sell/Upsell products within WooCommerce -> Products (during product setup). This way, when a customer buys an item and completes the purchase, the related Cross-sell/Upsell products will appear on the Thank You Page through the Thank You Page Upsells Campaign.
Additional setting that might help:
To change the display "Maximum number of products to display" on the thank you page:
Go to WordPress back end -> UpsellWP -> Settings -> Campaigns and scroll down to find the below setting and save the changes.

Some of the examples discussed above will require UpsellWP PRO.
Check out the following video tutorial for an overview of the Thank You Page Upsell campaign:
Still unclear?
If you need any assistance, please create a support request in our ticket system. We are always happy to assist you :)
Last updated